티스토리 뷰
* 톰캣 기본 폴더구조


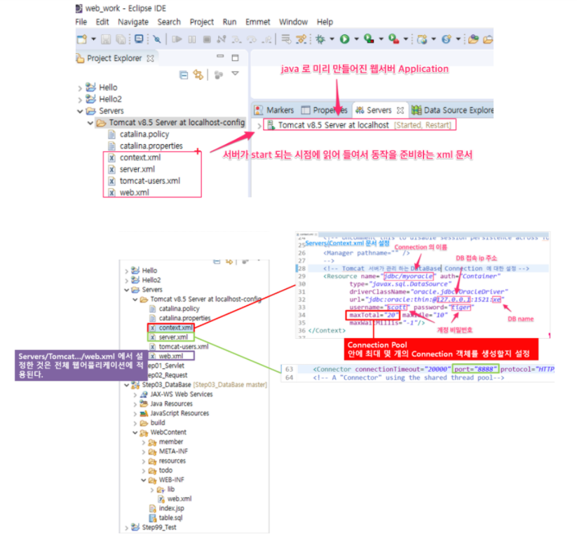
* Tomcat.../context.xml, server.xml 구조

* context.xml에 대해
1) Context란
- Context 설정은 톰캣에서 구동되는 하나의 웹 어플리케이션 자체의 설정을 의미한다. 주요 설정으로 ContextPath,
Application 디렉토리 설정이 있다. 톰캣이 요청을 받으면 Catalina가 요청에 맞는 Context를 찾고, Context는 자신이
설정된 어플리케이션의 deployment description file(web.xml)을 기반으로 전달받은 요청을 서블릿에게 전달하여 처리
되도록 한다.
서버실행시 읽는 순서 : request -> Catalina -> Context -> servlet -> response
2) Context 설정의 위치
A. server.xml 의 <Host> 의 자식 엘레멘트.
B. $CATALINA_HOME/conf/context.xml
C. $CATALINA_HOME/conf/[enginename]/[hostname]/ROOT.xml
D. $CATALINA_HOME/conf/[enginename]/[hostname]/context.xml.default
E. $CATALINA_HOME/conf/[enginename]/[hostname]/[contextpath].xml
F. 어플리케이션의 /META_INF/context.xml
일반적으로 A, B, E, F 정로도 설정 많이한다.
만약 중복된 설정이 존재할 경우 A, B, F, E 이렇게 높은 우선순위의 설정이 적용된다.
만약 특정파일에서 너 높은 우선순위를 부여하기 위해서는 override="true"를 설정할 수 있다.
참조1 : sallykim5087.tistory.com/130
서버 프로그래밍에 대한 이해 context.xml /server.xml / web.xml
Tomcat 폴더 폴더 구조 / Tomcat 웹 어플리케이션 폴더 구조 설명하기에 앞서 Tomcat 폴더 폴더 구조 / Tomcat 웹 어플리케이션 폴더 구조를 알면 좋다. Tomcat.../context.xml, server.xml..
sallykim5087.tistory.com
참조2 : parkcheolu.tistory.com/130
톰캣] Context 설정
-이 내용은 톰캣 버전 7 을 기준으로 한다. 1. Context 란 Context 설정은 톰캣에서 구동되는 하나의 웹 어플리케이션 자체의 설정을 의미한다. 주요 설정으로 컨텍스트패스, 어플리케이션 디렉토리
parkcheolu.tistory.com
'프로그래밍언어 > 자바. 스프링' 카테고리의 다른 글
| [Java] isBlank(), isEmpty(), isNull() (0) | 2024.01.26 |
|---|---|
| [Spring] ORM, JPA, Hibernate (0) | 2020.09.11 |
| [Spring] servlet-context.xml, root-context.xml, web.xml의 차이 (0) | 2020.06.05 |
| [Java] Web서버와 Was서버의 차이. (0) | 2020.06.04 |
| [Spring] 추상클래스와 interface (0) | 2020.05.22 |
